深入了解 kube-scheduler¶
kube-scheduler 用途¶
kube-scheduler 主要用途是负责将 Pod 调度到 Node 上。
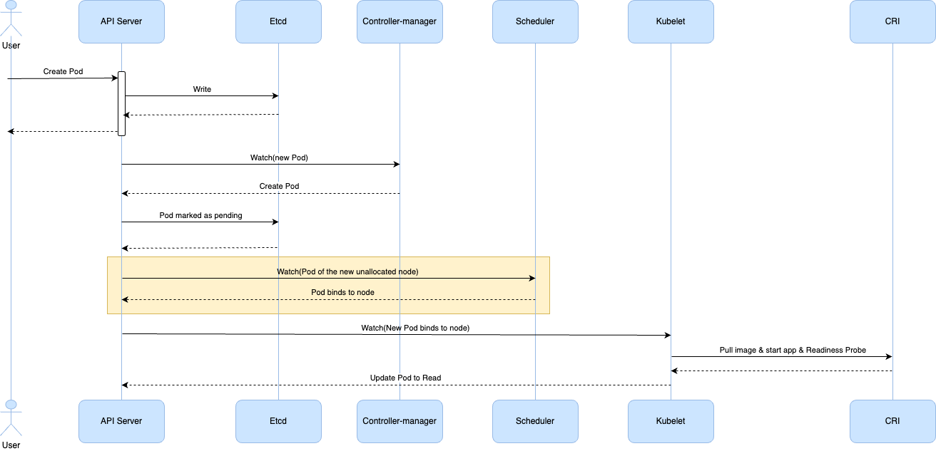
Pod 创建流程:
说明:所有的组件只与 APIServer 做交互,APIServer 再把信息更新的 Etcd 中。
- 用户向 Kubernetes APIServer 发送创建(create/apply)指令。
- APIServer 接收到配置文件,进行校验,将配置数据存储到 Etcd 中。
- Contriller-manager 监听 APIServer 的变化,检测到有新的 Pod 对象时,控制器创建 Pod 并且将其状态设为 Pending 。
- Scheduler 也通过监听 APIServer 的变化,发现有新的、尚未分配节点(Node)的 Pod。根据预选策略和优选策略,选择一个最适合的 Node 来运行新的 Pod 。
- Pod 被调度到对应的 Node 后,该 Node 上的 kubelet 组件则开始根据 Pod 配置文件,拉镜像、启动 app、就绪探针探测。
- Kubelet 向 APIServer 上报状态为 Reday,APIServer 写入到 Etcd 中。
Scheduler Pod 调度流程¶
Scheduler 的作用是负责将 Pod 调度到 Node 上。 Kubernetes 是如何设计这个组件,保证它稳定高效的运行? 1. 需要能够实时监听到有新的 Pod 待调度。 2. 同一时间如果有大量待调度的 Pod,如何保证不能漏掉?先处理哪个 Pod?调度过程中,如果是失败,如何处理?所以需要加个队列并且有重试机制等。 3. 调度过程中依赖 Node 、 Pod 的实时信息,根据 Node 、 Pod 信息,决策 Pod 调度到哪个 Node 上合适,每次调度都要调用 APIServer 是否低效?得在本地缓存一份数据,加个缓存。 4. 调度选择过程中,考虑因素有很多,很难周全,所以可扩展性一定要设计好。 5. Pod 绑定过程中可能依赖 pvc 绑定等,耗时比较长,所以绑定要是异步的,但是匹配哪个 Node 合适的策略算法,则需要同步执行。所以要有两个周期,调度周期和绑定周期。调度周期串行,绑定周期并行。
以下是调度框架

源码调用链路¶
原图是用 draw.io 画的,可打开后二次编辑。

# 42 个序号对应的源码位置依次为:
1 找到启动主函数
https://github.com/shychee/kubernetes/blob/v1.31.0-learning/cmd/kube-scheduler/scheduler.go#L32
https://github.com/shychee/kubernetes/blob/v1.31.0-learning/cmd/kube-scheduler/app/server.go#L81
https://github.com/shychee/kubernetes/blob/v1.31.0-learning/cmd/kube-scheduler/scheduler.go#L34
https://github.com/shychee/kubernetes/blob/v1.31.0-learning/cmd/kube-scheduler/app/server.go#L133
2 Setup 初始化
https://github.com/shychee/kubernetes/blob/v1.31.0-learning/cmd/kube-scheduler/app/server.go#L153
https://github.com/shychee/kubernetes/blob/v1.31.0-learning/cmd/kube-scheduler/app/server.go#L384
3、16 初始化 scheduler 实例
https://github.com/shychee/kubernetes/blob/v1.31.0-learning/cmd/kube-scheduler/app/server.go#L413
https://github.com/shychee/kubernetes/blob/v1.31.0-learning/pkg/scheduler/scheduler.go#L371
https://github.com/shychee/kubernetes/blob/v1.31.0-learning/pkg/scheduler/scheduler.go#L65
4、5 初始化 snapshot 实例
https://github.com/shychee/kubernetes/blob/v1.31.0-learning/pkg/scheduler/scheduler.go#L300
https://github.com/shychee/kubernetes/blob/v1.31.0-learning/pkg/scheduler/backend/cache/snapshot.go#L49
https://github.com/shychee/kubernetes/blob/v1.31.0-learning/pkg/scheduler/backend/cache/snapshot.go#L30
6、7、8、9 初始化 profiles、fwk 实例
https://github.com/shychee/kubernetes/blob/v1.31.0-learning/pkg/scheduler/scheduler.go#L313
https://github.com/shychee/kubernetes/blob/v1.31.0-learning/pkg/scheduler/profile/profile.go#L51
https://github.com/shychee/kubernetes/blob/v1.31.0-learning/pkg/scheduler/profile/profile.go#L39
https://github.com/shychee/kubernetes/blob/v1.31.0-learning/pkg/scheduler/framework/runtime/framework.go#L261
https://github.com/shychee/kubernetes/blob/v1.31.0-learning/pkg/scheduler/framework/runtime/framework.go#L53
10、11、12 初始化 podQueue 实例
https://github.com/shychee/kubernetes/blob/v1.31.0-learning/pkg/scheduler/scheduler.go#L350
https://github.com/shychee/kubernetes/blob/v1.31.0-learning/pkg/scheduler/backend/queue/scheduling_queue.go#L132
https://github.com/shychee/kubernetes/blob/v1.31.0-learning/pkg/scheduler/backend/queue/scheduling_queue.go#L317
https://github.com/shychee/kubernetes/blob/v1.31.0-learning/pkg/scheduler/backend/queue/scheduling_queue.go#L150
13、14、15 初始化 schedulerCache 实例
https://github.com/shychee/kubernetes/blob/v1.31.0-learning/pkg/scheduler/scheduler.go#L368
https://github.com/shychee/kubernetes/blob/v1.31.0-learning/pkg/scheduler/backend/cache/cache.go#L42
https://github.com/shychee/kubernetes/blob/v1.31.0-learning/pkg/scheduler/backend/cache/cache.go#L91
https://github.com/shychee/kubernetes/blob/v1.31.0-learning/pkg/scheduler/backend/cache/cache.go#L60
17、18 运行 scheduler
https://github.com/shychee/kubernetes/blob/v1.31.0-learning/cmd/kube-scheduler/app/server.go#L165
https://github.com/shychee/kubernetes/blob/v1.31.0-learning/cmd/kube-scheduler/app/server.go#L165
https://github.com/shychee/kubernetes/blob/v1.31.0-learning/pkg/scheduler/scheduler.go#L473
19、运行 SchedulingQueue
https://github.com/shychee/kubernetes/blob/v1.31.0-learning/pkg/scheduler/scheduler.go#L476
https://github.com/shychee/kubernetes/blob/v1.31.0-learning/pkg/scheduler/backend/queue/scheduling_queue.go#L356
20、21 从队列中拿出 Pod 进行调度
https://github.com/shychee/kubernetes/blob/v1.31.0-learning/pkg/scheduler/scheduler.go#L485
https://github.com/shychee/kubernetes/blob/v1.31.0-learning/pkg/scheduler/schedule_one.go#L66
https://github.com/shychee/kubernetes/blob/v1.31.0-learning/pkg/scheduler/backend/queue/scheduling_queue.go#L835
获取 fwk
https://github.com/shychee/kubernetes/blob/v1.31.0-learning/pkg/scheduler/schedule_one.go#L87
https://github.com/shychee/kubernetes/blob/v1.31.0-learning/pkg/scheduler/schedule_one.go#L383
22、23、24、25、26、27、28、29、30、31、32、33、34、35 进入 调度周期
https://github.com/shychee/kubernetes/blob/v1.31.0-learning/pkg/scheduler/schedule_one.go#L113
https://github.com/shychee/kubernetes/blob/v1.31.0-learning/pkg/scheduler/schedule_one.go#L144
https://github.com/shychee/kubernetes/blob/v1.31.0-learning/pkg/scheduler/schedule_one.go#L155
https://github.com/shychee/kubernetes/blob/v1.31.0-learning/pkg/scheduler/schedule_one.go#L416
更新 Snapshot
https://github.com/shychee/kubernetes/blob/v1.31.0-learning/pkg/scheduler/schedule_one.go#L420
https://github.com/shychee/kubernetes/blob/v1.31.0-learning/pkg/scheduler/backend/cache/cache.go#L190
https://github.com/shychee/kubernetes/blob/v1.31.0-learning/pkg/scheduler/schedule_one.go#L430
https://github.com/shychee/kubernetes/blob/v1.31.0-learning/pkg/scheduler/backend/cache/snapshot.go#L175
运行 PreFilterPlugins
https://github.com/shychee/kubernetes/blob/v1.31.0-learning/pkg/scheduler/schedule_one.go#L483
https://github.com/shychee/kubernetes/blob/v1.31.0-learning/pkg/scheduler/framework/runtime/framework.go#L700
运行 FilterPlugin
https://github.com/shychee/kubernetes/blob/v1.31.0-learning/pkg/scheduler/schedule_one.go#L526
https://github.com/shychee/kubernetes/blob/v1.31.0-learning/pkg/scheduler/schedule_one.go#L602
https://github.com/shychee/kubernetes/blob/v1.31.0-learning/pkg/scheduler/schedule_one.go#L637
https://github.com/shychee/kubernetes/blob/v1.31.0-learning/pkg/scheduler/schedule_one.go#L670
https://github.com/shychee/kubernetes/blob/v1.31.0-learning/pkg/scheduler/framework/runtime/framework.go#L977
https://github.com/shychee/kubernetes/blob/v1.31.0-learning/pkg/scheduler/framework/runtime/framework.go#L864
运行 PreScorePlugins
https://github.com/shychee/kubernetes/blob/v1.31.0-learning/pkg/scheduler/schedule_one.go#L454
https://github.com/shychee/kubernetes/blob/v1.31.0-learning/pkg/scheduler/schedule_one.go#L769
https://github.com/shychee/kubernetes/blob/v1.31.0-learning/pkg/scheduler/schedule_one.go#L792
https://github.com/shychee/kubernetes/blob/v1.31.0-learning/pkg/scheduler/framework/runtime/framework.go#L1057
运行 ScorePlugins
https://github.com/shychee/kubernetes/blob/v1.31.0-learning/pkg/scheduler/schedule_one.go#L798
https://github.com/shychee/kubernetes/blob/v1.31.0-learning/pkg/scheduler/framework/runtime/framework.go#L1107
运行 ReservePluginsReserve
https://github.com/shychee/kubernetes/blob/v1.31.0-learning/pkg/scheduler/schedule_one.go#L216
https://github.com/shychee/kubernetes/blob/v1.31.0-learning/pkg/scheduler/framework/runtime/framework.go#L1368
运行 PermitPlugins
https://github.com/shychee/kubernetes/blob/v1.31.0-learning/pkg/scheduler/schedule_one.go#L239
https://github.com/shychee/kubernetes/blob/v1.31.0-learning/pkg/scheduler/framework/runtime/framework.go#L1453
36、37、38、39、40、41 进入 绑定周期
https://github.com/shychee/kubernetes/blob/v1.31.0-learning/pkg/scheduler/schedule_one.go#L128
https://github.com/shychee/kubernetes/blob/v1.31.0-learning/pkg/scheduler/schedule_one.go#L275
运行 WaitOnPermit
https://github.com/shychee/kubernetes/blob/v1.31.0-learning/pkg/scheduler/schedule_one.go#L288
https://github.com/shychee/kubernetes/blob/v1.31.0-learning/pkg/scheduler/framework/runtime/framework.go#L1513
运行 PreBindPlugins
https://github.com/shychee/kubernetes/blob/v1.31.0-learning/pkg/scheduler/schedule_one.go#L305
https://github.com/shychee/kubernetes/blob/v1.31.0-learning/pkg/scheduler/framework/runtime/framework.go#L1238
运行 BindPlugins
https://github.com/shychee/kubernetes/blob/v1.31.0-learning/pkg/scheduler/schedule_one.go#L323
https://github.com/shychee/kubernetes/blob/v1.31.0-learning/pkg/scheduler/schedule_one.go#L983
https://github.com/shychee/kubernetes/blob/v1.31.0-learning/pkg/scheduler/schedule_one.go#L994
https://github.com/shychee/kubernetes/blob/v1.31.0-learning/pkg/scheduler/framework/runtime/framework.go#L1281
运行 PostBindPlugins
https://github.com/shychee/kubernetes/blob/v1.31.0-learning/pkg/scheduler/schedule_one.go#L336
https://github.com/shychee/kubernetes/blob/v1.31.0-learning/pkg/scheduler/framework/runtime/framework.go#L1332
42 标记 Pod 调度已完成,不要回队列
https://github.com/shychee/kubernetes/blob/v1.31.0-learning/pkg/scheduler/schedule_one.go#L136
https://github.com/shychee/kubernetes/blob/v1.31.0-learning/pkg/scheduler/backend/queue/active_queue.go#L842
https://github.com/shychee/kubernetes/blob/v1.31.0-learning/pkg/scheduler/backend/queue/active_queue.go#L331
Scheduler Framework¶
上面调度链路图,可以清晰的看出 Framework 调度算法的扩展点。
具体每个扩展点包含哪些 plugin, 每个 plugin 可作用于那些扩展点,如下图:

如何扩展插件¶
如果我们要实现自己的插件,必须向调度框架注册插件并完成配置,另外还必须实现扩展点接口。
-
向调度框架注册插件 & 扩展点实现接口如下: out-of-tree 实现扩展示例 main.go
package main import ( "os" "k8s.io/component-base/cli" _ "k8s.io/component-base/metrics/prometheus/clientgo" // 指标收集 _ "k8s.io/component-base/metrics/prometheus/version" // 版本收集 "k8s.io/kubernetes/cmd/kube-scheduler/app" "xxx/pkg/scheduler/framework/plugins/example" // 注册 scheduler-plugins 插件 _ "sigs.k8s.io/scheduler-plugins/pkg/apis/config/scheme" ) func main() { // 将自定义插件注册到调度框架中。稍后, 它们可以由各种工作负载的调度文件(profile)组成。 command := app.NewSchedulerCommand( app.WithPlugin(example.Name, example.New), ) code := cli.Run(command) os.Exit(code) }package example import ( "context" v1 "k8s.io/api/core/v1" "k8s.io/apimachinery/pkg/runtime" "k8s.io/klog/v2" "k8s.io/kubernetes/pkg/scheduler/framework" ) const Name = "example.com/example" var _ framework.FilterPlugin = &ExamplePlugin{} type ExamplePlugin struct {} // NewExamplePlugin 是插件的构造函数,返回一个实现了 framework.Plugin 接口的结构体实例。 func NewExamplePlugin(_ runtime.Object, _ framework.Handle) (framework.Plugin, error) { return &ExamplePlugin{}, nil } func (e *ExamplePlugin) Filter(ctx context.Context, state *framework.CycleState, pod *v1.Pod, nodeInfo *framework.NodeInfo) *framework.Status { cpu := nodeInfo.Allocatable.MillCpu memory := nodeInfo.Allocatable.Memory klog.InfoS("Filter", "pod", pod.Name, "current nodeInfo", nodeInfo.Node().Name, "cpu", cpu, "memory", memory) return framework.NewStatus(framework.Success, "") } func (e *ExamplePlugin) Name() string { return Name } -
进行配置,enable 插件 编写 kube-scheduler 启动命令配置文件 example-cm.yaml
一个 ksc 里面可以描述多个 profile,会启动多个独立 scheduler 。 pod 想用那个 scheduler,就填对应的 schedulerName 。如果没指定,就是 default-scheduler。 由于这个配置是给 kube-scheduler 的而不是 kube-apiserver,所以 k api-resources 或 k get KubeSchedulerConfiguration 都是找不到这个资源的。
apiVersion: v1
kind: ConfigMap
metadata:
name: example-scheduler-config
namespace: kube-system
data:
scheduler-config.yaml: |
apiVersion: kubescheduler.config.k8s.io/v1
kind: KubeSchedulerConfiguration
leaderElection:
leaderElect: false
clientConnection:
acceptContentTypes: ""
burst: 100
contentType: application/vnd.kubernetes.protobuf
qps: 100
profiles:
- schedulerName: example-scheduler
plugins:
filter:
enabled:
- name: "example"
- 使用自定义 scheduler
Pod yaml 文件中指定
schedulerName: example-scheduler即可使用自定义 Scheduler 了。